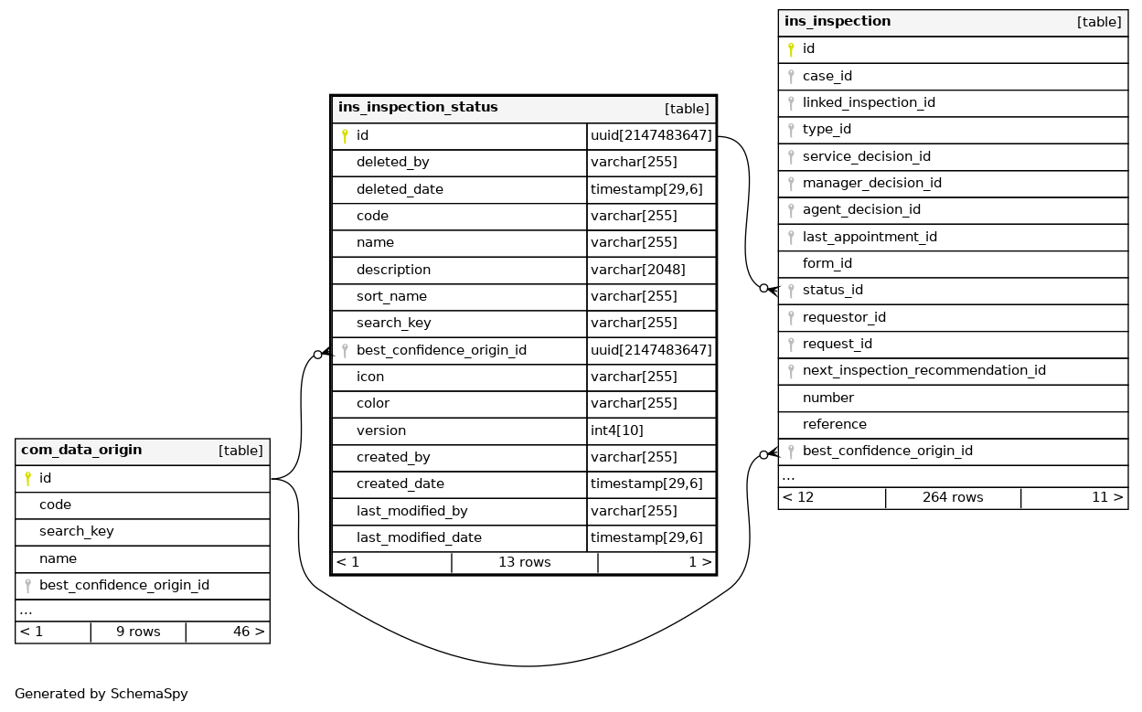
Columns
| Column | Type | Size | Nulls | Auto | Default | Children | Parents | Comments | |||
|---|---|---|---|---|---|---|---|---|---|---|---|
| id | uuid | 2147483647 | null |
|
|
||||||
| deleted_by | varchar | 255 | √ | null |
|
|
|||||
| deleted_date | timestamp | 29,6 | √ | null |
|
|
|||||
| code | varchar | 255 | null |
|
|
||||||
| name | varchar | 255 | √ | null |
|
|
|||||
| description | varchar | 2048 | √ | null |
|
|
|||||
| sort_name | varchar | 255 | √ | null |
|
|
|||||
| search_key | varchar | 255 | null |
|
|
||||||
| best_confidence_origin_id | uuid | 2147483647 | √ | null |
|
|
|||||
| icon | varchar | 255 | √ | null |
|
|
|||||
| color | varchar | 255 | √ | null |
|
|
|||||
| version | int4 | 10 | null |
|
|
||||||
| created_by | varchar | 255 | √ | null |
|
|
|||||
| created_date | timestamp | 29,6 | √ | null |
|
|
|||||
| last_modified_by | varchar | 255 | √ | null |
|
|
|||||
| last_modified_date | timestamp | 29,6 | √ | null |
|
|
Indexes
| Constraint Name | Type | Sort | Column(s) |
|---|---|---|---|
| pk_ins_inspection_status | Primary key | Asc | id |
| idx_ins_inspection_status_unq | Must be unique | Asc/Asc | code + search_key |
| idx_ins_inspection_status_unq_name | Must be unique | Asc/Asc | name + search_key |

